[개선 및 추가된 기능 - V9 릴리즈]
- 저장 데이터 암호화(Data at Rest Encryption) - 추가된 기능
- Export (내보내기) 기본 타입(Default) 설정하기 - 추가된 기능
- Workflow 데이터 미리 보기(Data Preview) - 개선된 기능
- Append Command Output Options - 개선된 기능
- 월주기 스케줄링(Monthly Scheduling) 옵션 강화 - 개선된 기능
- 멀티라인 SQL 지원 - 개선된 기능
- Directory Command(명령) - 개선된 기능
- SSO 지원(Single Sign-On) - 추가된 기능
- SQL Server 및 Oracle용 네이티브 커넥터 - 추가된 기능
- Registry 를 Profile.txt 로 Export(내보내기) - 추가된 기능
1. 저장 데이터 암호화(Data at Rest Encryption) - 추가된 기능
Analyzer(로컬) 또는 Arbutus HUB(Windows Server) 서버를 사용할 때 출력(output) 파일을 자동으로 암호화할 수 있는 옵션입니다. 데이터 보안을 강화하고 조직 표준에 맞게 조정하도록 합니다.

상단 메뉴 > Tools > Options 클릭
- 상단 탭 중 Table 탭 클릭

- Compress local output data: 체크 선택
- Encrypt local output data 체크 선택
- 확인 클릭
위 옵션 설정으로 이제 Analyzer (로컬 컴퓨터)에서도 출력(Out Put) 데이터에 대해서 Compress (파일압축)를 통한 성능 향상과 Encrypt (암호화)를 통한 데이터 보안을 강화해 볼 수 있습니다.
비교해 보기
- 공휴일사용_1 - 위 옵션이 적용되지 않은 테이블 데이터
- 공휴일사용_2 - 위 옵션 적용 후 공휴일사용_1 테이블을 Extract 한 테이블 데이터
먼저 아래와 같이, 공휴일사용_2 테이블이 Compress(압축) 및 Encrypt(암호화)가 정상 반영되었는지 확인해 봅니다.

(※ 위 이미지를 클릭하면, 더 큰 화면으로 볼 수 있습니다.)
- 프로젝트 Overview 화면에 보이는 공휴일사용_2 테이블 마우스 우클릭 > Properties(속성) 클릭

위 화면과 같이 Compress(압축)과 Encrypted(암호와)가 정상 반영되어 있다고 나타납니다.
아래와 같이 전-후 데이터를 비교해 봅니다.

위 화면 상에서, 데이터 사이즈가 대략 3배 차이가 남을 확인할 수 있습니다.
아래 화면에서와 같이, 각각의 실제 데이터를 메모장으로 열어 봅니다.
공휴일사용_2 테이블이 Encrypted(암호와) 된 것을 확인할 수 있습니다.
2. Export (내보내기) 기본 타입(Default) 설정하기 - 추가된 기능
Export command(명령)는 자동으로 선호하는 Export 타입을 사용하게 됩니다. Export 명령에 대한 수동 변경의 번거로움을 제거하여 더 효율적으로 작업하도록 합니다.

상단 메뉴 > Tools > Options 클릭
- 상단 탭 중 Command 탭 클릭

Default Export: Excel 선택(필요 시) > 확인
이제 Export command(명령) 실행 시, 위에서 설정한 대로 Excel 타입을 기본으로 하여 실행됩니다.
아래와 같이, 기본 Export 타입이 반영되었는지 확인해 볼 수 있습니다.

상단 메뉴 > Data > Export 클릭

앞서 상단 메뉴 > Tools > Options > Command 탭에서 Export 기본 타입을 Excel 로 설정하였기 때문에 위 Output Type 이 Excel 을 기본 값으로 하고 있습니다.
Export command(명령) 실행 시에도 동일하게 적용 됩니다.
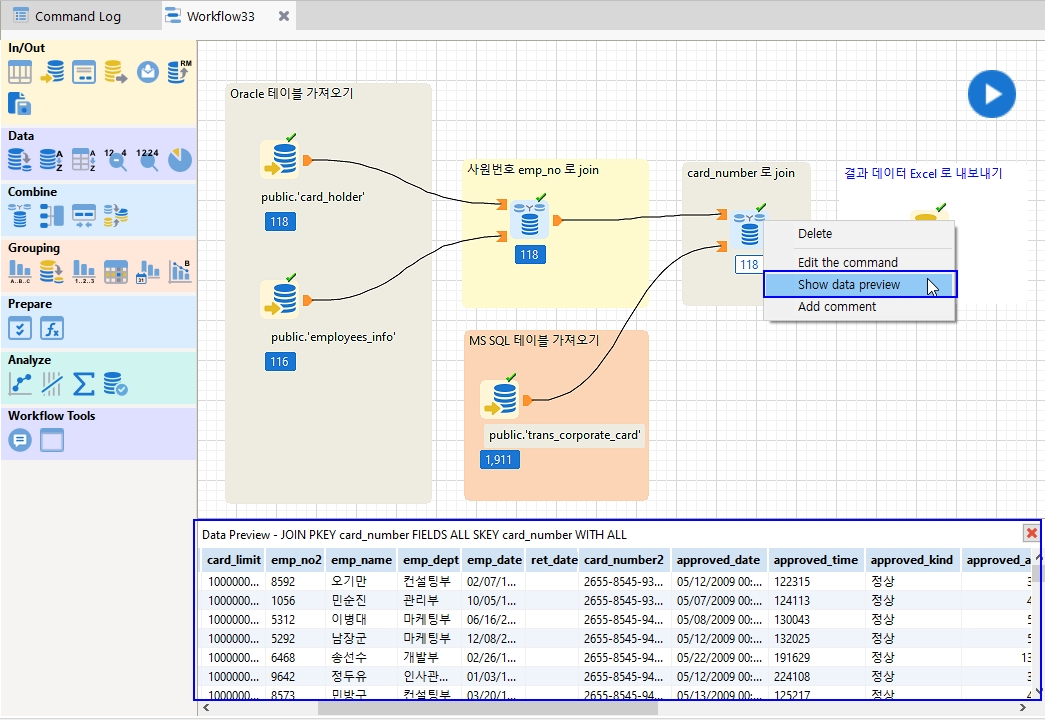
3. Workflow 데이터 미리 보기(Data Preview) - 개선된 기능
Workflow 에서 어떤 데이터 소스를 미리 보고(preview) 있는지 더 쉽게 확인해 볼 수 있습니다. 미리 보기(preview) 데이터의 포맷(format)이 개선되었습니다. Workflow에서 데이터를 미리 볼 때 더 직관적인 사용자 인터페이스가 제공됩니다.

(※ 위 이미지를 클릭하면, 더 큰 화면으로 볼 수 있습니다.)
- 목적한 데이터를 대상으로 마우스 우클릭 > Show data preview 선택
- 하단 Data Preview 내역 확인
또는
각 단계별 표시된 레코드 개수(예: MS SQL 테이블 가져오기 - 1,911) 부분을 마우스 클릭하면, 위와 동일하게 하단 Data Preview 내역을 확인할 수 있습니다.
4. Append Command Output Options - 개선된 기능
Append command 의 Output option 을 개선하여 Append command 로 생성된 데이터의 대체 위치를 선택할 수 있도록 했습니다.
이를 통해 다른 command 의 output option 과의 일관성을 유지할 수 있습니다.

상단 메뉴 > Data > Append 클릭

- Choose location 체크
- Browse... 클릭
- Look in 란에 목적하는 위치로 저장 경로를 설정(선택)
- Save 클릭(저장)
5. 월주기 스케줄링(Monthly Scheduling) 옵션 강화 - 개선된 기능
Arbutus Hub(Windows Server) 서버에서 월주기 스케줄링 작업(Monthly Scheduling jobs)에 대한 스케줄링 옵션을 강화하여 사용자가 월주기 빈도/주기(monthly frequency/cycle)를 지정할 수 있도록 했습니다. 특히, 지정된 시작 월과 날짜를 기준으로 3개월 빈도/주기(frequency/cycle)로 분기별 작업을 스케줄링할 수 있어 유용합니다.
아래와 같이 프로젝트 Overview 화면에서 Arbutus Hub(Windows Server) 서버에 작업해 놓은 공유 폴더 내 해당 Procedure 를 대상으로 자동화 분석 즉, 모니터링 주기를 설정해 봅니다.

(※ 위 이미지를 클릭하면, 더 큰 화면으로 볼 수 있습니다.)
- Arbutus Hub(Windows Server) 서버에 작업해 놓은 공유 폴더 내 해당 Procedure(_법인카드_분석) 마우스 우클릭
- Schedule 선택
- Scheduling options: Monthly 선택
- Start date: 시작일 선택
- Start time: 시작 시각 선택
- Every 1 months(기본 값): 3 입력(3개월 주기)
- Output options: Shared 선택
- OK 클릭
위 설정한 내용으로 3개월 주기로 해당 Procedure(자동화 분석 구문)가 자동 실행되어 모니터링 결과를 확인할 수 있습니다.
개발자를 위한 간소화된 SQL 쿼리 편집.
SQL command, Database Explorer, ODBC 마법사에서 이제 멀티 라인으로 된 SQL Select 문을 붙여 넣거나 입력하여 가독성을 높일 수 있습니다.
아래와 예와 같이 Database Explorer 화면 해당 step에서 멀티라인 SQL Select 문을 붙여 넣거나 입력할 수 있습니다.
7. Directory Command(명령) - 개선된 기능
Command line(명령 라인) 구문 없이 Directory command(명령)를 간소화하여 사용할 수 있습니다.
이 명령을 사용하여 Windows 기반 로컬 또는 네트워크 드라이브 또는 Arbutus Hub 서버의 드라이브에 저장된 파일 및 폴더의 디렉터리를 생성할 수 있습니다.
Directory 명령은 사이즈, 속성, 날짜, 시간 및 각 폴더의 디렉터리 목록에 대한 총 파일 수와 같은 파일 속성을 리포트하는 데에도 사용할 수 있습니다.
- Arbutus Hub 서버에서 Directory 명령을 사용할 경우, Directory 명령이 서버의 드라이브에 액세스할 수 있도록 서버의 테이블이 개방되어 있어야 합니다.
- Arbutus Hub 서버에서 Directory 명령을 사용할 경우, 매핑된 네트워크 드라이브에 액세스하려면 원하는 네트워크 드라이브의 UNC 경로를 지정해야 합니다.
Directory 명령을 procedure 에서 사용하면 파일 시스템과 상호 작용할 수 있습니다. 예를 들어, 고급 procedure 어플리케이션에서는 Directory 명령을 다른 명령과 함께 사용하여 파일의 존재 여부를 감지하고, 파일 사이즈를 확인하거나, 다른 파일 속성을 기반으로 결정을 내릴 수 있습니다.
가장 간단한 형태의 Directory 명령은 DOS의 DIR 명령과 매우 유사하게 작동하며, command line 에서 실행하여 Command Log 에 디렉터리 정보를 표시할 수 있습니다.

상단 메뉴 > Tools > Directory 클릭
필요 시, 위 화면 각각의 값 및 옵션을 수정 및 선택해 볼 수 있습니다.
8. SSO 지원(Single Sign-On) - 추가된 기능
이제 Analyzer와 HUB 간에 Single Sign-on 이 지원됩니다.
(서버 연결 및 인증에 대한 더 나은 IT 관리.)
Arbutus Hub(Windows Server) 서버에 연결하기 위한 Server Profile 이 업데이트되어 Windows 통합 인증(SSO)을 사용할 수 있습니다. 이 옵션은 기본적으로 선택 해제되어 있습니다. 이 옵션을 선택하면 SSO(Single Sign-On)가 활성화되고, 서버 프로필에 사용자 ID와 비밀번호를 입력할 필요가 없어져 사용자 ID와 비밀번호가 회색으로 표시됩니다.

상단 메뉴 > Server > Profiles 클릭
- Use Integrated Windows Authentication (Single Sign-On): 체크
- 나머지 입력란은 필요 시 수정 > Save(저장)
9. SQL Server 및 Oracle용 네이티브 커넥터 - 추가된 기능
더 빠르고 안전한 데이터 로딩을 제공하기 위한 네이티브 연결(connection) 지원을 통해 Oracle 및 SQL Server 데이터의 더 빠른 가져오기(import)를 달성하도록 합니다.
아래와 같이 Arbutus Analyzer 설치 과정 중에 필요한 데이터 커넥터를 선택할 수 있습니다.

SQL Server 커넥터 선택(기본 선택됨 / 필요 시 제외)

S위 4개 Oracle 커넥터 선택(기본 선택됨 / 필요 시 제외)
10. Registry 를 Profile.txt 로 Export(내보내기) - 추가된 기능
이제 사용자는 Arbutus Hub(Windows Server) 서버 profile 정보를 profile.txt 로 내보낼(export) 수 있습니다.
로컬 사용자 레지스트리에 저장된 모든 기존 server profile 정보와 Analyzer 프로젝트 루트에서 사용 중인 기존 Profiles.TXT 에 포함된 모든 server profile 정보가 "_Profiles.TXT" 라는 이름의 내보낸 파일로 통합됩니다. 이 파일은 기본적으로 현재 Analyzer 프로젝트 루트에 저장됩니다.
이 파일이 생성되면 이름을 변경하고 공유하기 전에 저장된 "_Profiles.TXT" 파일을 편집하여 저장된 사용자 ID와 암호화된(encrypted) Password 를 제거할 수 있습니다. 이렇게 하면 이 파일을 사용하는 다른 사용자에게 로컬 사용자 레지스트리에 사용자 id 와 password를 입력하고 선택적으로 저장하라는 메시지가 표시됩니다.
Server profiles 를 내보내도(export) 저장된 server profiles 는 제거되지 않습니다.
새 "_Profiles.TXT" 파일에 복사됩니다.
"_Profiles.TXT" 파일을 사용하려면 파일 이름을 "Profiles.TXT"로 변경하고 필요한 Analyzer 사용자에게 제공하면 됩니다. 사용자는 이 파일을 로컬 Analyzer 프로젝트 루트에 저장해야 합니다.

상단 메뉴 > Server > Export Profiles 클릭

확인 클릭
위와 같이 해당 프로젝트 폴더 내에 _profiles.txt 파일이 생성된 것을 확인할 수 있습니다.